Category
Altium Requirements Portal
What is Altium Requirements Portal?
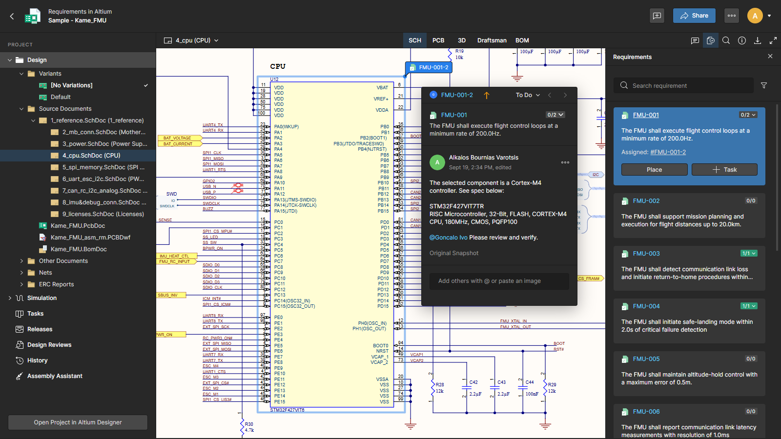
Capture requirements and link them to electronic designs, systems, verification, and test cases for full traceability and faster, more agile iterations.
Company Details
Need Assistance?
We're here to help you with understanding our reports and the data inside to help you make decisions.
Get Assistance1 - RP overview - req table
2 - RP overview - graph
3 - RP overview - Reqs in design
4 - RP overview - trace to designs
5 - RP overview - V&V procedure
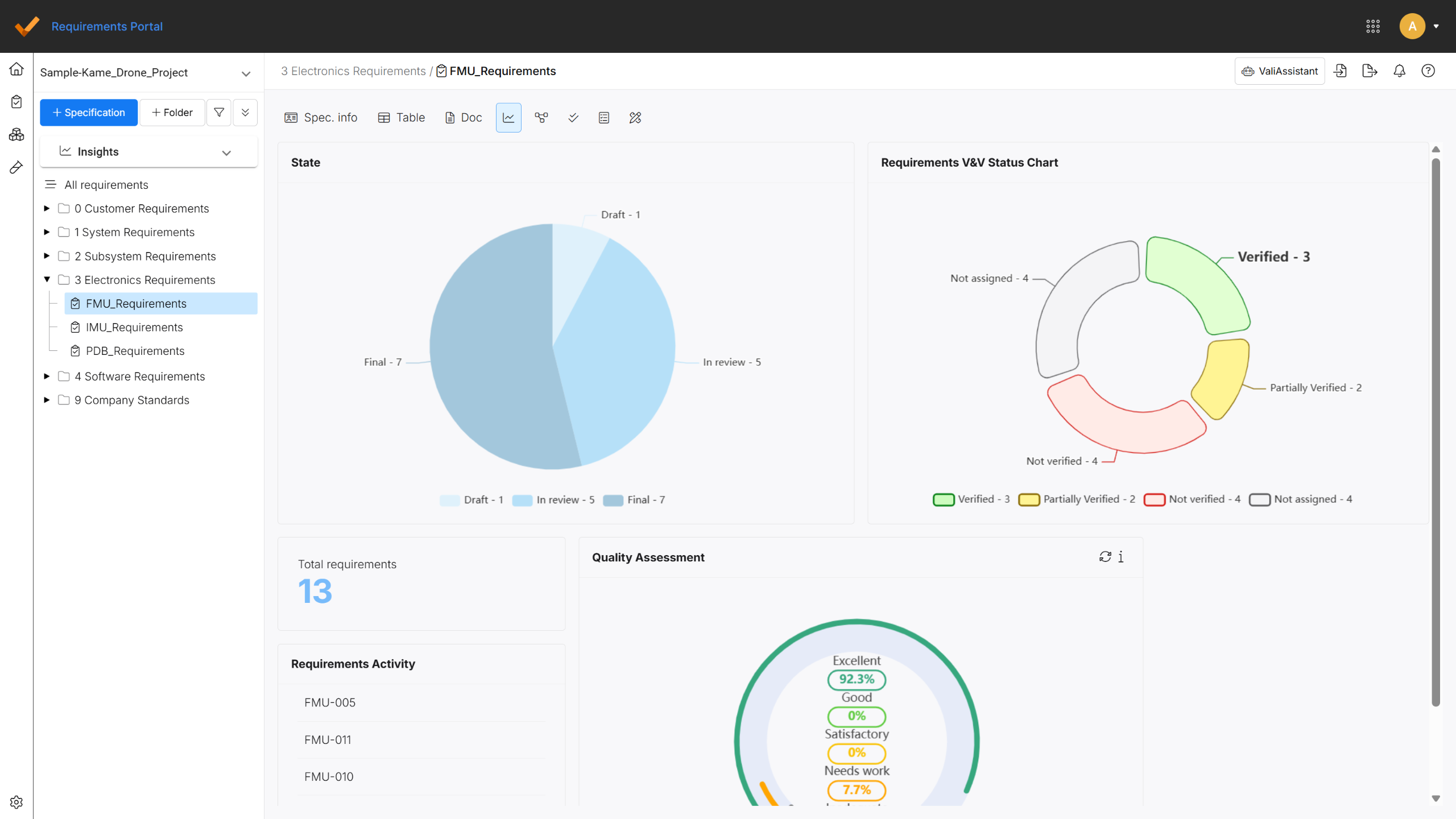
6 - RP overview - analytics
7 - RP overview - document exporter
Get Instant Access<br>to this Report
Get Instant Access
to this Report
Unlock your first report with just a business email. Register to access our entire library.
© 2026 SoftwareReviews.com. All rights reserved.